Initializing FaastGrow Ecosystem...
Explore real automation projects that have transformed workflows and delivered measurable results. Every system here is built for performance — customized to solve real challenges, fast.

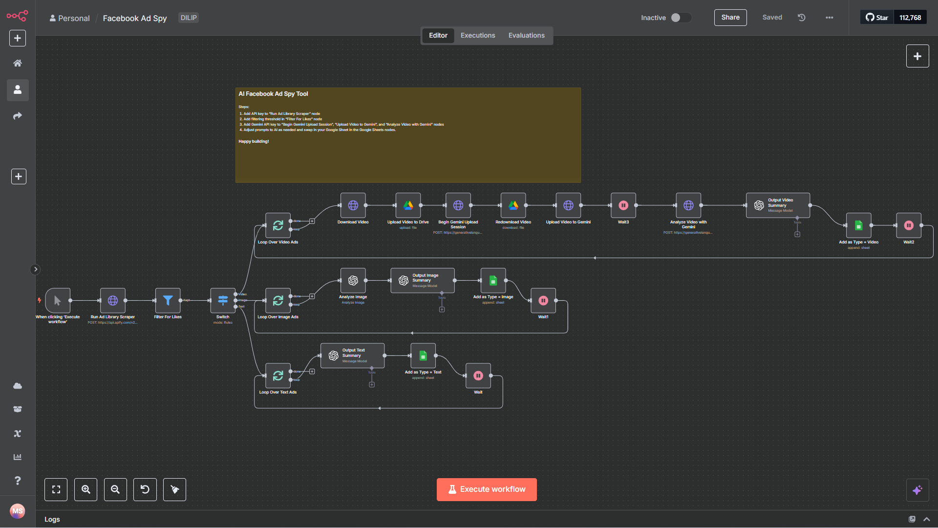
Automate Ad Research and Unlock Creative Patterns — Without Lifting a Finger. Built for digital marketing teams that want to dominate paid media.
Technologies Used:
Key Results:

A no-code system built with n8n and Gemini that extracts summaries and insights from any video — YouTube or local. It is fully automated and perfect for fast, scalable video analysis.
Technologies Used:
Key Results:

This automation uses prompts and AI agents to generate short-form & long-form cinematic videos using FAL's Veo 3 — ideal for creators and brands looking to scale content production.
Technologies Used:
Key Results:

This system uses a frontend AI agent to pull live insights from X (formerly Twitter) in seconds. Ideal for creators, researchers, or marketers tracking trends, news, or public opinion.
Technologies Used:
Key Results:

This system helps sales teams respond faster, follow up consistently, and close more deals — by taking over the time-consuming work of research, writing, and outreach.
Technologies Used:
Key Results:

This workflow captures high-intent leads from viral post comments, qualifies them with AI, and sends custom DMs — all automated without cold spam.
Technologies Used:
Key Results:

Never run out of content ideas again. This system delivers 1,200+ proven, high-intent topics daily—ready to post, based on real audience interest and live trend signals.
Technologies Used:
Key Results:

This system automates the end-to-end process of personalizing and sending cold emails at scale. Perfect for agencies, sales teams, and outbound marketers who want better replies without manual effort.
Technologies Used:
Key Results:

Get fresh, relevant content every day without manual work. This system helps marketing teams stay consistent, save time, and focus on strategy instead of repetitive tasks.
Technologies Used:
Key Results:

Save hours each week by automatically generating leads, researching prospects, and sending personalized emails — all in one workflow. Designed to help B2B teams scale outreach without sacrificing quality.
Technologies Used:
Key Results:

Turn basic product info into ready-to-use promo videos in minutes. Helps brands speed up content creation, stay consistent, and free up their team's time.
Technologies Used:
Key Results:

Automates the full cold email pipeline — helping teams generate leads, engage prospects, and book calls on autopilot without lifting a finger.
Technologies Used:
Key Results:
Showing 1-12 of 41 projects